
Transforming industry-leading risk management software where many others failed—empowering thousands of healthcare workers, speeding deployment by 5x, and driving substantial revenue growth.

Aligned cross-functional stakeholders through transparent design sprints and working prototypes, turning competing priorities into shared decisions and compressing months-long approval cycles into weeks.
Every design decision prioritized over-extended healthcare workers' reality—creating intuitive experiences that eliminated unnecessary complexity.

User research and testing data drove prioritization, identifying high-impact changes and cutting through stakeholder ambiguity.
20+ years of healthcare UX experience meant we understood clinical workflows, regulatory requirements, and frontline pressures—accelerating decisions and avoiding costly missteps that generalist teams would encounter.

symplr provides enterprise healthcare operations software that streamlines complex administrative workflows across credentialing, workforce management, quality improvement, and compliance. With over 30 years of experience and deployments in 9 of 10 U.S. hospitals, including Mayo Clinic and Stanford Health Care, symplr's unified platform helps healthcare organizations cut costs, reduce operational complexity, and free up staff time by consolidating dozens of point solutions into one AI-driven system.


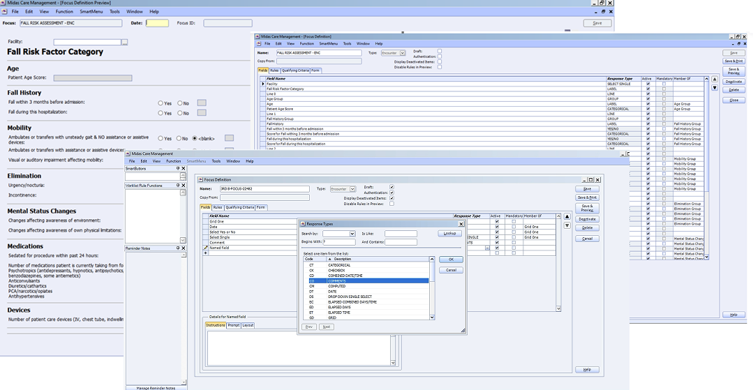
symplr's newly-acquired risk management software had a strong foundation but outdated legacy platform which needed to be rebuilt to integrate into their modernized product suite. This discconect created a product unification challenge: its cumbersome, unintuitive interface required months of training to master for clinicial staff, delaying critical incident reporting and keeping staff away from patient care. Previous contractors, lacked an understanding of complex healthcare workflows deepened the problem, burning resources with no value delivered. With significant revenue opportunities at stake and binding deadlines, failure wasn't an option. Our challenge, to rapidly integrate the software into symplr's unified platform and radically simplify it for end users under aggressive timelines without sacrificing the functionality administrators and compliance teams required.

Streamlining safety so healthcare staff can focus on care
70% of organizational change initiatives fail with unclear objectives
Multi-layered systems and perspectives demanded a reset on what mattered most before moving into solution design.
68% of integrations struggle with clashing legacy designs
The acquired software's legacy design patterns required a complete architectural transformation to meet symplr's unified platform standards.
75% of healthcare organizations report difficulty filling critical roles
Complex compliance rules, a newly acquired team, moving from outdated software to a modernized, scalable Saas platform with React framework, and tight deadlines required sharp focus and tough prioritization on the changes that would make the biggest impact in this redesign.
We needed a groundbreaking tool that empowers agents to control their portfolio during industry turbulence and communicate effectively with their clients. Through a deeply embedded partnership with ConnectureDRX, Oliven Labs supported the complete evolution of Active Analytics—from ideation to launch—creating a platform that revolutionized how agents lead, manage, and serve seniors.

Transformed a legacy, fragmented experience into a modern interface that streamlined workflows and aligned directly with clinical staff needs.



Grounding the redesign in direct insights from healthcare teams, software was decoupled to uncover critical functionality buried in complexity. This clarity guided a smarter rebuild, streamlining operations, focusing investment where it mattered most, and delivering efficiently within technical and intricate API integration constraints.
Led recruitment, onboarding, and training to build symplr's internal UX capabilities, while upskilling existing team members through embedded mentorship, ensuring long-term platform support and team self-sufficiency.
Intuitively designed for multiple-stakeholder needs, including frontline hospital staff, organizational leaders, potential clients, and compliance teams, achieved through parallel design sprints and research feedback that continuously informed and refined the process.
By embedding regulatory logic directly into workflows and information architecture, the platform reduced reliance on training and institutional knowledge, lowering risk, improving accuracy, and increasing trust across compliance and administrative teams.
What was once a burden became a trusted tool in clinicians' daily work. Brought in after multiple rounds of consultants failed to grasp the system's complexity, we rapidly closed a significant gap—taking ownership of a project already behind schedule and transforming both understanding and execution.
Despite inheriting substantial delays, we recovered quickly enough to meet the original contractual deadlines. The redesign delivered impact across the organization: engineering achieved seamless platform integration, and the solution met all non-negotiable obligations on time.
For end users, the transformation was profound, replacing months of training with intuitive workflows that eliminated friction, reduced errors, and gave over-extended healthcare workers their time back for patient care.

“Kristine and team are incredible to work with and will continue to wow you. They were able to quickly onboard and embed themselves into our large corporation and worked well within a complex environment. They are passionate about their work, and it shows through their leadership. Their deliverables are impressive and high quality, and ranged from project management, research, UX, and UI.”
Jen Fox
Senior Director of User Experience
symplr